Lektion 3 Verwendung von Professional Print & Layout
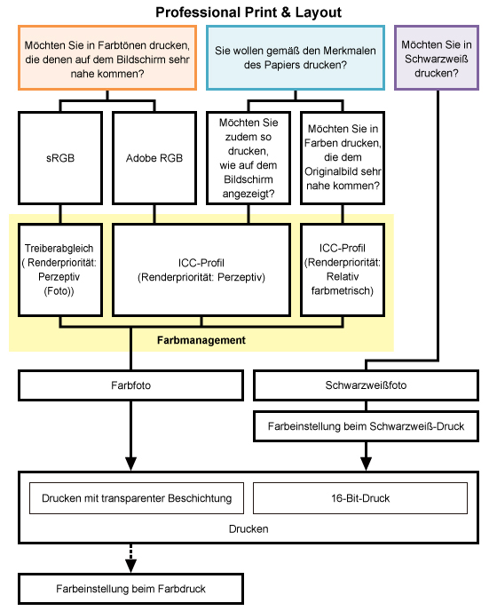
Professional Print & Layout ist eine Anwendung zum einfachen Drucken professioneller Fotos. Es wurde außerdem um empfehlenswerte Funktionen erweitert, mit denen Sie ansprechende Fotos kreieren können. Wie in der Abbildung oben aufgezeigt, können mithilfe dieses Plug-Ins Fotos mithilfe verschiedener Funktionen für unterschiedliche Zielsetzungen erstellt werden.
Im Folgenden werden einige der empfehlenswerten Funktionen von Professional Print & Layout vorgestellt.

Farbmanagement in Professional Print & Layout
Für die einzelnen Zielvorstellungen sind unterschiedliche Farbmodi verfügbar. Sie können Fotos in hoher Qualität drucken, indem Sie einfach einen Farbmodus gemäß der Zielvorstellung auswählen.
Drucken mit einem Druckergebnis, das der Darstellung auf dem Bildschirm ähnelt
Drucken anhand der Merkmale des verwendeten Papiers
Drucken in Schwarzweiß
<Funktionen zum Erstellen besserer Fotografien>
- Farbeinstellung beim Farbdruck
- Farbeinstellung beim Schwarzweiß-Druck
- Drucken mit transparenter Beschichtung
<Nützliche Funktionen>
- Ränder anpassen
- Drucken schwarzer Ränder
- Speichern der angegebenen Einstellungen
- Drucken der Druckeinstellungs- und Fotoinformationen
- Layout-Plug-In für Professional Print & Layout
<Drucken mit den einzigartigen Bildverarbeitungsmethoden von Canon>

