Lezione 3 Utilizzo di Professional Print & Layout
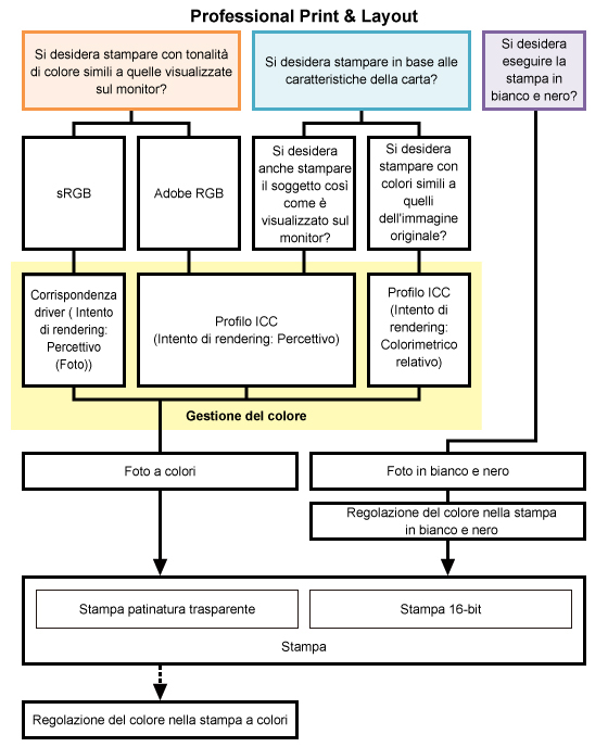
Professional Print & Layout è un'applicazione per stampare facilmente foto professionali. È inoltre arricchito da funzioni consigliate per creare foto accattivanti. Come mostrato nella figura riportata di seguito, contribuisce a facilitare la creazione di opere d'arte mediante una funzione diversa per ciascun obiettivo.
Di seguito vengono presentate alcune funzioni consigliate disponibili in Professional Print & Layout.

Gestione del colore in Professional Print & Layout
Per ciascun obiettivo viene fornita una modalità colore differente. È possibile stampare più facilmente in alta qualità selezionando semplicemente una modalità colore in base all'obiettivo.
Quando si desidera stampare con un'impressione simile a quella visualizzata sul monitor
Quando si desidera stampare in base alle caratteristiche della carta da utilizzare
Quando si desidera eseguire la stampa in bianco e nero
<Funzioni per creare opere d'arte migliori >
- Regolazione del colore nella stampa a colori
- Regolazione del colore nella stampa in bianco e nero
- Stampa patinatura trasparente
<Funzioni utili>
- Regolazione dei margini
- Stampa dei margini in nero
- Salvataggio delle impostazioni specificate
- Plug-in di layout per Professional Print & Layout
<Stampa con i metodi di elaborazione di immagini unici di Canon>

