Lektion 3 Verwenden von Print Studio Pro

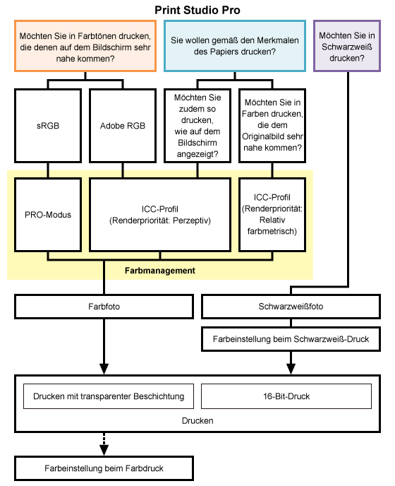
Print Studio Pro ist ein Plug-In für Digital Photo Professional, Photoshop, Photoshop Elements und Lightroom. Wie in der Abbildung oben aufgezeigt, können mithilfe dieses Plug-Ins Fotos mithilfe verschiedener Funktionen für unterschiedliche Zielsetzungen erstellt werden.
Im Folgenden werden einige der praktischen Funktionen von Print Studio Pro vorgestellt.
Je nach Drucker können unterschiedliche Farbmanagementelemente ausgewählt werden.
Farbmanagement in Print Studio Pro
Für die einzelnen Zielvorstellungen sind unterschiedliche Farbmodi verfügbar. Sie können Fotos in hoher Qualität drucken, indem Sie einfach einen Farbmodus gemäß der Zielvorstellung auswählen.
Drucken mit einem Druckergebnis, das der Darstellung auf dem Bildschirm ähnelt
Drucken mit einem Druckergebnis, das dem Bild auf dem Bildschirm ähnelt
Drucken anhand der Merkmale des verwendeten Papiers
Drucken in Schwarzweiß
<Funktionen zum Erstellen besserer Fotografien >
Farbeinstellung beim Farbdruck
Farbeinstellung beim Schwarzweiß-Druck
16-Bit-Druck
Drucken mit transparenter Beschichtung
<Nützliche Funktionen>
Ränder anpassen
Drucken schwarzer Ränder
Speichern der angegebenen Einstellungen
Hinzufügen von Text zu Fotografien

