Lección 3 Uso de Print Studio Pro

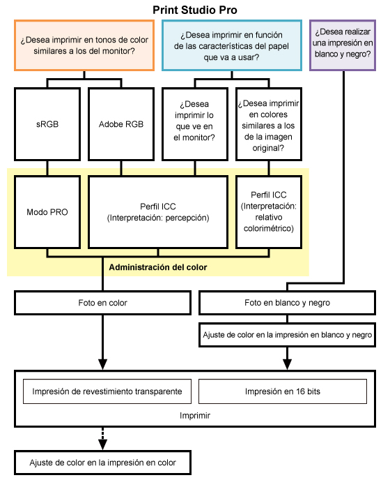
Print Studio Pro es un módulo para Digital Photo Professional, Photoshop, Photoshop Elements y Lightroom. Como se muestra en la siguiente figura, ayuda a crear trabajos con una función diferente para cada objetivo.
A continuación, se ofrece una introducción de algunas de las útiles funciones de Print Studio Pro.
Los elementos de administración del color que se pueden seleccionar podrían variar en función de la impresora.
Administración del color en Print Studio Pro
Para cada objetivo se proporciona un modo de color diferente. Puede imprimir en calidad alta más fácilmente seleccionando simplemente un modo de color acorde con el objetivo.
Cuando desee obtener un resultado de impresión similar al que se muestra en el monitor
Imprimir con una impresión similar a lo que aparece en el monitor
Si desea imprimir de acuerdo con las características del papel que va a usar
Imprimir utilizando perfiles ICC
Si desea realizar una impresión en blanco y negro
<Funciones para crear mejores trabajos >
Ajuste de color en la impresión en color
Ajuste de color en la impresión en blanco y negro
Impresión en 16 bits
Impresión de revestimiento transparente
<Funciones útiles>
Ajustar los márgenes
Impresión de márgenes en negro
Almacenamiento de la configuración especificada
Adición de texto a obras de arte

