Lezione 3 Utilizzo di Print Studio Pro
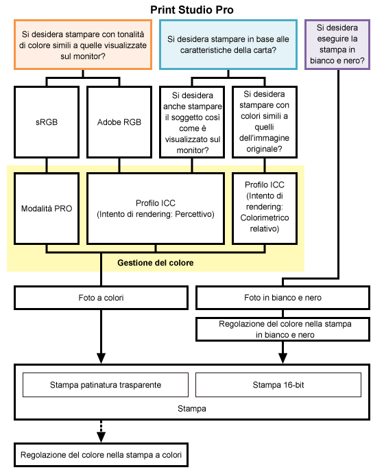
Print Studio Pro è un plug-in per Digital Photo Professional, Photoshop, Photoshop Elements e Lightroom. Come mostrato nella figura riportata di seguito, contribuisce a facilitare la creazione di opere d'arte mediante una funzione diversa per ciascun obiettivo.
Di seguito vengono presentate alcune utili funzioni disponibili in Print Studio Pro.

Gli elementi di gestione del colore selezionabili possono variare in base alla stampante.
Gestione del colore in Print Studio Pro
Per ciascun obiettivo viene fornita una modalità colore differente. È possibile stampare più facilmente in alta qualità selezionando semplicemente una modalità colore in base all'obiettivo.
Quando si desidera stampare con un'impressione simile a quella visualizzata sul monitor
Quando si desidera stampare in base alle caratteristiche della carta da utilizzare
Quando si desidera eseguire la stampa in bianco e nero
<Funzioni per creare opere d'arte migliori >
- Regolazione del colore nella stampa a colori
- Regolazione del colore nella stampa in bianco e nero
- Stampa 16-bit
- Stampa patinatura trasparente
<Funzioni utili>

